Part 4 失敗しないCMS導入ワークフロー:詳細設計[4ページ目]
ワークフロー設計書
ワークフローは設置しないという企業も多いはずだ。
しかしながらリアルの業務では必ず承認をしたり、フィードバックしたりと、ある一定のワークフローが存在しているはずだ。同様に、ウェブサイトの更新にも、何らかのワークフローを導入すべきだと考えている。これが、コンテンツ管理の第一歩といえるだろう。責任と役割の明確化がなくして、コンテンツ管理はありえないからだ。
ただし、ワークフローを設置する上で重要なポイントは、あまり細かくしすぎないということだ。今までなかった承認のフローなどは、十分検討して、現実的な運用を考慮する必要がある。
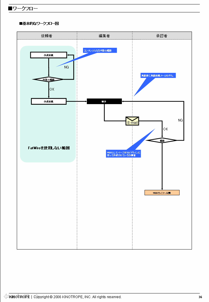
基本的には以下のようなワークフローをベースに考えるのがいいだろう。
定義の中には、承認やフィードバックなどもあるので、戻り先やどのタイミングにてメールを配信するのかなどといったものを含めて明確に定義する必要がある。
なぜ細かいワークフローを作らない方がいいのかというと、複雑になり過ぎるとかえって使い勝手が悪く最終的に使われないワークフローになってしまうからだ。また、ワークフローを作るときには、導入するソフトウェアで、どのようなワークフローが作成できるのかを確認しておく必要がある。これは権限についても同じだ。メールが配信できるタイミングなどは、導入するソフトウェアによって異なる。
ワークフロー設計書の例

Copyright © 2005 KINOTROPE, INC. All rights reserved.
コンテンツ作成依頼から制作、承認、公開までの流れ(ワークフロー)が明快に図示されている。

Copyright © 2005 KINOTROPE, INC. All rights reserved.
ワークフロー図その2。承認のワークフローと、ワークフロー内の各段階においてシステム内でコンテンツがどのように扱われているのかを示している。
※この記事は、『Web Master 完全ガイド Vol.2』掲載の記事を元に、未公開の原稿を加えて再構成したものですです。
