Part 4 失敗しないCMS導入ワークフロー:詳細設計[2ページ目]
テンプレート設計書
コンテンツはそのままウェブサイトに表示されるわけではない、ウェブサイトのデザイン(ヘッダー、フッターナビゲーションなど)が付加されてページとなる。また、何種類かのコンテンツが組み合わされる場合もある。
このため、どんなCMSでもテンプレートというものが存在する。弊社ではテンプレートには、大きく分けて2つの種類が存在している。
1つはページテンプレート。もう1つはブロックテンプレート(ページレット)だ。ページテンプレートは文字どおりページ全体を作り上げるものであり、ヘッダーやフッターなど大きなものを定義している。もしくは、数種類のコンテンツをいれる箱だけを定義している場合もある。一般的には、ページテンプレートを5~10種類くらい作る場合が多いようだ。
ブロックテンプレートというのはページではないが、複数のデータをつなぎ合わせて構成されるものだ。ナビゲーションなどはブロックテンプレートとして定義している。また、前述のページテンプレートとどのように切り分けるかは、設計しだいだが、ヘッダーやフッターなどをブロックテンプレートとして考えても問題はあない。ウェブサイトによってなるべく少数のテンプレートで構築するために、定義上分けているものと考えてほしい。
ただ、定義上分けているといっても意味がないわけではない。先ほどのアセットの粒度と同じくテンプレートの切り分けをうまく行っていれば、改変に対しての柔軟性がもちろん向上する。
ページテンプレートはページ全体のデザイン部分を定義しているものなので、それほど難しいものではない。ヘッダーやフッターなどをどのように制御するのか、共通で管理すべき部分はどこになるのかなどを定義するものだ。
逆にブロックテンプレートは、内容をつめておく必要がある。ブロックテンプレートは、ナビゲーションやページ繰りなどページ内での細かい制御系に利用するものであるため、定義があいまいな場合は、追加修正時に大きな改変を必要とする場合がある。
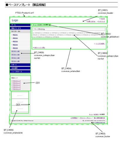
テンプレート設計書の例

Copyright © 2005 KINOTROPE, INC. All rights reserved.
共通ブロックのテンプレート定義。ここでは、多国語版のウェブサイト構築用に、言語によってテンプレートをどう使い分けるのかなども定義されている。

Copyright © 2005 KINOTROPE, INC. All rights reserved.
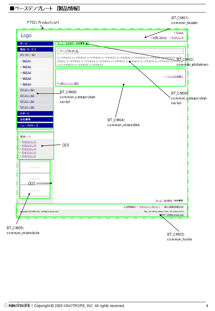
ベーステンプレートの設計書。ページ全体をどのようにブロック分けして、それぞれのブロックにどのような要素が入るのかを定義している。
