
日本時間の3月20日に、IE 8が正式にリリースされました。マイクロソフトのサイトからダウンロードできます。また、Windows UpdateやMicrosoft Updateによる自動更新も今後行われるとのこと(IE 7のときと同様に自動更新をブロックすることも可能)。
→ http://www.microsoft.com/japan/ie8 (IE 8)

IE 8はWeb標準のサポートが進んだため、標準に準拠して作られているサイトは、特別な対応をしなくてもIE 8で正しく表示されるはずです。
もしIE 8で正しく表示されない場合は、
<meta http-equiv="X-UA-Compatible" content="IE=EmulateIE7" >のような形で、各ページのHTMLでhead要素内にmeta要素として互換性を示すタグを入れるか(ページ側での対応)、Webサーバーがブラウザに対して返すHTTPレスポンスのHTTPヘッダー内で同様の内容を含むようにするか(サーバー側での対応)します。
→ http://msdn.microsoft.com/ja-jp/ie/cc405106.aspx (IE 8互換性センター)
→ http://msdn.microsoft.com/ja-jp/ie/dd550608.aspx#2a (サイト側での互換モードの指定)
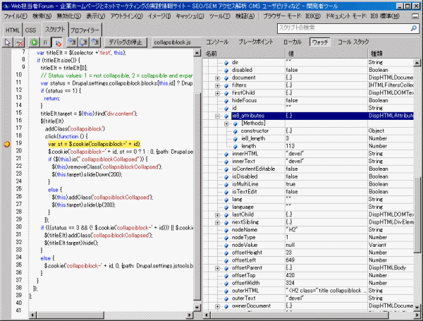
ちなみに、IE 8では標準でWeb開発者向けのツールが用意されていますので、わざわざアドオンツールをインストールする必要がありません。このツールも、以前提供されていたものよりも使いやすくなっています。

HTMLのDOMやCSSを見る機能も、特にCSSのオーバーライド状況をプロパティごとに確認できるのは便利ですね。

JavaScriptのデバッグ機能も充実していて、FireBugで行うようなデバッグ作業を、かなりわかりやすいインターフェイスで行えます。プロファイリング(JavaScriptプログラムの機能単位での実行時間の測定)もできます。


IE 8では、ほかにもアクセラレータやWebスライスなどの新機能が搭載されています。自社サイトで活用できるか、検討してみてください。
→ http://msdn.microsoft.com/ja-jp/ie/default.aspx (IE 8技術情報)
